Scientific/governmental/private partners involved:
Concept Digital (conceptdigital.bg) is a digital marketing agency helping customers in e-commerce, online campaigns, influencer marketing, Facebook advertising, copywriting, graphic design, e-mail marketing and more.

Technical/scientific Challenge:
The primary technical challenge addressed by this system is the reliable orchestration of diverse, disconnected data sources and functional tools within a single AI architecture. By implementing the Model Context Protocol (MCP), the project solves the interoperability problem, allowing a Large Language Model to interface uniformly with a variety of systems – from unstructured academic repositories (Scientific Search) to structured enterprise software suites (Google Workspace, Office 365) and cybersecurity databases. Furthermore, the system tackles the problem of finite context windows and cognitive overload through a LLM-driven tool selection mechanism. This dynamic filtering process analyzes user intent to narrow down thousands of potential capabilities to the strictly relevant few, ensuring the agent remains focused, reduces hallucination risks, and maintains high precision during complex multi-step workflows.
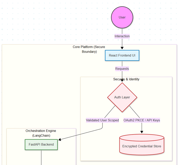
On an architectural and security level, the system resolves the challenge of granting autonomous agents granular, user-scoped access to sensitive resources without compromising data isolation. Through an authentication layer that manages OAuth2 PKCE flows and API keys specific to individual users and organizations, the platform ensures that the AI acts strictly within the bounds of the authenticated user’s permissions – a significant advancement over generic, high-privilege API wrappers. This secure framework enables the synthesis of different data streams, allowing the agent to perform meta-reasoning across domain boundaries – such as correlating scientific research with live threat intelligence or raw marketing data – transforming the LLM from a passive text generator into an active and secure operator.
Solution:
The solution is a comprehensive Multi-Agent AI platform designed to transform Large Language Models from passive chatbots into active, executive assistants capable of executing complex workflows. Built on a full-stack architecture comprising a Python FastAPI backend and a React-based frontend, the system functions as a central orchestration layer. Its primary innovation lies in its modular design, which decouples the core reasoning engine from the specific tools it uses, allowing for the scalable integration of diverse services without requiring changes to the underlying application logic.
At the heart of the solution is the implementation of the Model Context Protocol (MCP), which standardizes how the AI interfaces with external data and utilities. The project includes a robust suite of specialized MCP servers that act as the system’s hands and eyes, providing deep integration capabilities ranging from enterprise communication (Gmail, Office 365) and academic research (OpenAlex, ArXiv) to cybersecurity intelligence (Shodan, NVD). This standardized connectivity layer allows the agent to perform sophisticated cross-domain tasks – such as correlating scientific literature with live security threats or synthesizing marketing data into client reports – within a single, unified interaction.
To manage the complexity of these capabilities, the system uses an intelligent orchestration engine driven by LangChain. It addresses the technical challenge of cognitive overload and finite context windows through a dynamic “Tool Selector” mechanism. This component uses a preliminary LLM pass to analyze user intent and filter thousands of potential tool functions down to the strictly relevant few before execution. Furthermore, the system utilizes a meta-reasoning approach, capable of delegating sub-tasks to other specialized AI models (via the LLM-MCP server) to leverage the specific strengths of different foundational models for coding, creative writing, or data analysis.
Finally, the solution enforces a robust security framework to ensure safe deployment in business environments. Unlike generic AI wrappers, it implements granular, user-scoped authentication using OAuth2 flows (specifically for Google and Microsoft) and encrypted API key management. This ensures that the AI operates strictly within the permissions of the authenticated user, maintaining data isolation between organizations and individuals. By combining this secure context with autonomous action, the system enables the business to automate different kinds of workflows – from generating data-driven marketing campaigns to executing rapid incident response – with full transparency and auditability.

Figure 1: User intraction and authentication

Figure 2: Backend flow – the user query is passed through multiple layers in order to select the most appropriate set of MCP servers and their tools.

Figure 3: MCP servers provide a variety of tools – in our case we’ve selected tools for: scientific research; office work and collaboration; cybersecurity information; AI tools like summarization, trasnlation, image generation, image understanding.
Scientific impact:
- The system moves beyond the limitations of monolithic AI models by implementing a modular, tool-augmented architecture based on the Model Context Protocol (MCP)
- The solution addresses the critical scientific challenge of the Context Window Bottleneck and cognitive overload in Large Language Models
- By rendering a transparent, step-by-step execution trace – displaying the agent’s internal thought process and specific tool invocations, and raw data outputs – it mitigates the black box problem
Benefits:
Scientific Search MCP provides a unique competitive advantage. Instead of relying solely on intuition or generic “best practices”, Concept Digital can back its design decisions and content strategies with peer-reviewed academic research (e.g., psychology of e-commerce checkout, behavioral economics in advertising).
By using the LLM MCP to identify trends and the Gmail/Office 365 MCPs to automate cold outreach, contract generation, and follow-ups, a single account manager can handle a volume of campaigns that would typically require two or three junior associates.
The system enables the creative team to use LLM MCP (leveraging models like Claude or GPT) to instantly generate dozens of high-quality ad angles, video scripts, and A/B test variations.
Success story # Highlights:
- Differentiation via Evidence-Based Marketing
- Operational Scalability
- Accelerated Creative Production
Contact:
- Venko Andonov, [email protected], University of National and World Economy, Sofia
- Valentin Kisimov, [email protected], University of National and World Economy, Sofia